电脑经常断网确实是一件非常烦人的事,它会严重影响工作和娱乐,这个问题通常不是由单一原因引起的,而是多种因素共同作用的结果。

(图片来源网络,侵删)
为了帮你解决问题,我将从“简单排查”到“深度分析”,分门别类地列出可能导致断网的原因,并提供相应的解决方法。
第一步:快速自我诊断(先试试这些)
在深入分析之前,先花几分钟做几个简单的操作,这能解决大部分常见问题。
- 重启大法:这是最经典也最有效的方法,重启你的电脑、光猫(Modem)和路由器,这个操作可以清除临时的系统错误和缓存,解决很多莫名其妙的小毛病。
- 检查连接:
- 网线:检查网线两端是否插紧,可以尝试拔下来重新插一次,或者换一根网线试试。
- Wi-Fi:看看是不是连接到了错误的Wi-Fi信号,或者信号太弱导致频繁断开。
- 检查其他设备:用手机、平板或其他电脑连接同一个Wi-Fi,如果其他设备也断网,那问题很可能出在网络本身(光猫/路由器)或宽带运营商,如果只有你的电脑断网,那问题就集中在你的电脑上。
第二步:分门别类的原因分析
如果重启和简单检查无效,那么问题可能出在以下几个层面:
问题出在【你的电脑】上
如果只有你的电脑频繁断网,那么原因很可能在电脑本身。

(图片来源网络,侵删)
-
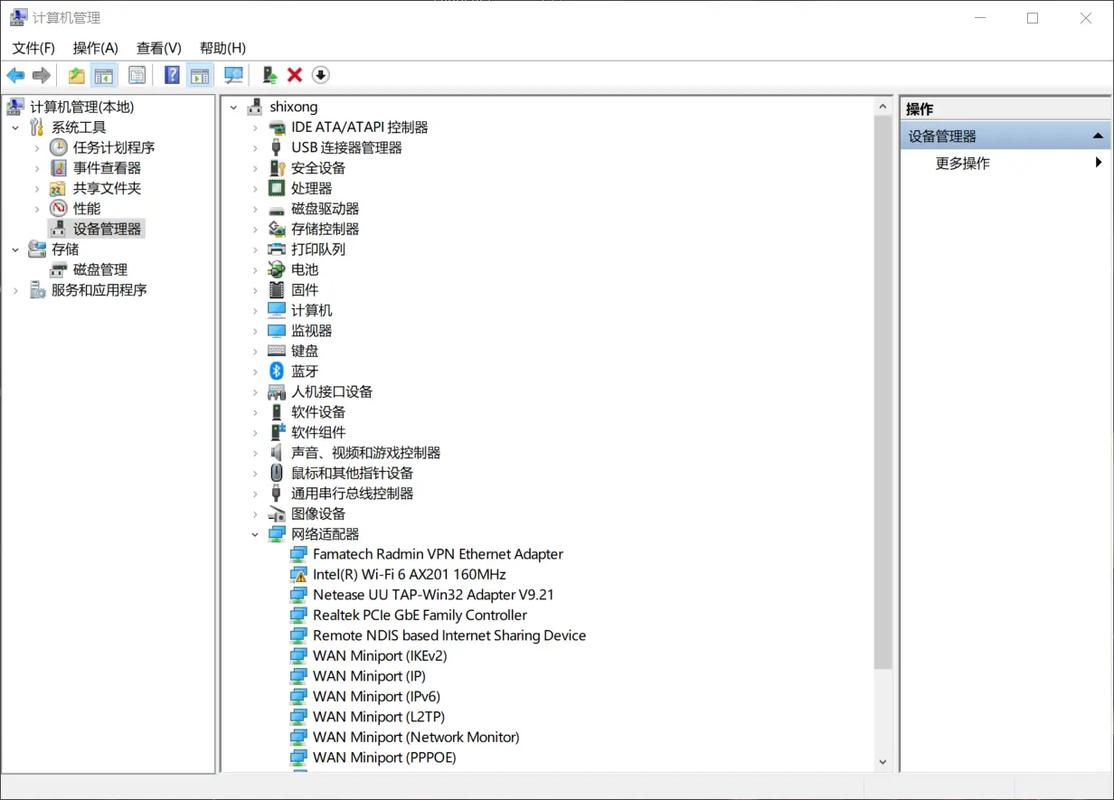
网卡驱动程序问题(最常见)
- 原因:驱动程序是硬件和操作系统沟通的桥梁,如果驱动程序过旧、损坏或不兼容,就可能导致网卡工作异常,频繁断网。
- 解决方法:
- 更新驱动:进入设备管理器,找到“网络适配器”,右键点击你的网卡,选择“更新驱动程序”,可以选择“自动搜索驱动程序”或去电脑/网卡品牌的官网下载最新驱动安装。
- 回滚或重装:如果更新后问题更严重,可以尝试“回滚驱动程序”,如果回滚不可用,可以“卸载设备”(勾选“删除此设备的驱动程序软件”),然后重启电脑,系统会自动重新安装驱动。
-
电源管理设置
- 原因:为了省电,Windows系统默认会让网卡在“不活动”一段时间后进入节能状态,这可能导致网络连接中断。
- 解决方法:
- 打开“设备管理器” -> “网络适配器” -> 右键点击你的网卡 -> “属性”。
- 切换到“电源管理”选项卡。
- 取消勾选“允许计算机关闭此设备以节约电源”。
- 点击“确定”保存。
-
系统或软件冲突
- 原因:某些系统更新、安全软件(防火墙、杀毒软件)或第三方网络工具(如VPN、加速器)可能与网卡驱动或系统网络服务产生冲突。
- 解决方法:
- 暂时关闭安全软件:测试一下是否是安全软件导致的。
- 检查系统更新:确保Windows系统是最新版本。
- 干净启动:通过在系统配置中禁用所有启动项和服务,来判断是否有第三方软件冲突,这是排查软件问题的利器。
-
硬件故障
(图片来源网络,侵删)- 原因:电脑的网卡(特别是笔记本的内置网卡)可能存在物理损坏,或者USB网卡接触不良。
- 解决方法:
- 如果是USB网卡,换个USB口试试。
- 如果是内置网卡,可以在设备管理器中暂时禁用它,然后使用一个USB外接网卡来测试,如果外接网卡正常,那基本可以确定是内置网卡硬件问题。
问题出在【路由器/光猫】上
如果所有连接到这个路由器的设备都断网,那问题很可能出在路由器或光猫上。
-
设备过热
- 原因:路由器和光猫长时间工作,内部温度过高会导致芯片工作不稳定,从而频繁重启或断网。
- 解决方法:将路由器和光猫放置在通风、阴凉的地方,避免阳光直射和堆放杂物,可以尝试在设备下方垫高,增加空气流通。
-
固件(Firmware)问题
- 原因:路由器的固件(可以理解为路由器的操作系统)存在Bug,导致系统不稳定。
- 解决方法:登录路由器管理后台(通常是192.168.1.1或192.168.0.1),在“系统工具”或“固件升级”选项中检查并更新到最新的稳定版固件。
-
DHCP地址池耗尽
- 原因:连接的设备太多,超过了路由器DHCP服务分配的IP地址数量上限,新设备或旧设备续租IP时就会失败,导致断网。
- 解决方法:登录路由器后台,检查DHCP设置,适当增大地址池范围,或者,将一些不常用的设备设置为静态IP。
-
硬件老化或故障
- 原因:路由器或光猫是使用多年的老设备,内部硬件(如电源模块、芯片)可能已经老化或损坏。
- 解决方法:将路由器恢复出厂设置,重新配置一次,如果问题依旧,可以尝试更换一个路由器进行测试,这是最直接的判断方法。
问题出在【外部网络环境】上
如果连路由器的指示灯都闪烁不定,或者直接不亮,那问题很可能出在宽带线路上。
-
线路问题
- 原因:从你家到运营商机房的网线可能老化、被挤压、或接口氧化,特别是如果装修时埋在墙里的线路,出现问题的概率更高。
- 解决方法:联系你的宽带运营商(如电信、移动、联通)的客服,报修线路问题,维修人员会上门检查线路和室外交换机端口。
-
运营商网络问题
- 原因:运营商的机房设备故障、区域网络拥堵或正在进行线路维护,都会导致整个区域断网。
- 解决方法:查看本地网络论坛、社交媒体或运营商的官方公告,看看是否有大面积的故障报告,或者直接打电话给客服询问。
-
信号干扰(针对Wi-Fi)
- 原因:如果你使用的是Wi-Fi,周围有太多强信号干扰源(如邻居的Wi-Fi、微波炉、无线电话、蓝牙设备等),会导致你的Wi-Fi信号不稳定。
- 解决方法:
- 将路由器放置在房屋中心位置,远离墙壁和障碍物。
- 尝试更换Wi-Fi信道(在路由器后台设置)。
- 如果距离太远,建议使用电力猫或Wi-Fi放大器来增强信号。
总结与排查流程建议
面对“经常断网”的问题,建议按照以下流程进行系统排查:
-
初步判断:重启所有设备 -> 检查物理连接 -> 测试其他设备。
- 如果只有你的电脑有问题 -> 聚焦层面一(电脑本身)。
- 如果所有设备都有问题 -> 聚焦层面二(路由器/光猫)和层面三(外部网络)。
-
针对电脑排查:更新/重装网卡驱动 -> 关闭电源管理 -> 尝试干净启动 -> 测试USB网卡。
-
针对路由器排查:散热检查 -> 恢复出厂设置 -> 更新固件 -> 更换路由器测试。
-
针对外部网络排查:联系宽带运营商报修线路。
通过这样一步步的排查,你大概率能找到导致电脑频繁断网的“真凶”,并最终解决问题,希望这些信息能帮到你!
